Web3-AI 赛道全景报告:技术逻辑、场景应用与顶级项目深度剖析
撰文:Geekcartel
随着 AI 叙事的持续升温,越来越多的关注集中在这一赛道。Geekcartel 对 Web3-AI 赛道的技术逻辑、应用场景及代表项目进行了深入剖析,为您全面呈现该领域的全景与发展趋势。
一、Web3-AI:技术逻辑与新兴市场机会解析
1.1 Web3 与 AI 的融合逻辑:如何界定 Web-AI 赛道
在过去的一年中,AI 叙事在 Web3 行业中异常火爆,AI 项目如雨后春笋般涌现。虽然有许多项目涉及 AI 技术,但一些项目仅在其产品的某些部分使用 AI,底层的代币经济学与 AI 产品并无实质关联,因此这类项目在本文中不属于 Web3-AI 项目的讨论之列。
本文的重点在于使用区块链解决生产关系问题,AI 解决生产力问题的项目,这些项目本身提供 AI 产品,同时基于 Web3 经济模型作为生产关系工具,二者相辅相成。我们将这类项目归类为 Web3-AI 赛道。为了使读者更好的理解 Web3-AI 赛道,Geekcartel 将展开介绍 AI 的开发过程和挑战,以及 Web3 和 AI 结合如何完美解决问题和创造新的应用场景。
1.2 AI 的开发过程和挑战:从数据收集到模型推理
AI 技术是一项让计算机模拟、扩展和增强人类智能的技术。它能够使计算机能够执行各种复杂的任务,从语言翻译,图像分类再到人脸识别、自动驾驶等应用场景,AI 正在改变我们生活和工作的方式。
开发人工智能模型的过程通常包含以下几个关键步骤:数据收集和数据预处理、模型选择和调优、模型训练和推理。举一个简单的例子,开发一个模型来实现对猫和狗图像的分类,你需要:
- 数据收集和数据预处理:收集包含猫和狗的图像数据集,可以使用公开数据集或自己收集真实数据。然后为每张图像标注类别(猫或狗),确保标签准确无误。将图像转化为模型可以识别的格式,将数据集划分为训练集、验证集和测试集。
- 模型选择和调优:选择合适的模型,例如卷积神经网络(CNN),比较适合图像分类任务。根据不同需求对模型参数或架构调优,通常来说,模型的网络层次可以根据 AI 任务的复杂度来调整。在这个简单的分类例子中,较浅的网络层次可能就足够。
- 模型训练:可以使用 GPU、TPU 或高性能计算集群来训练模型,训练时间受模型复杂度和计算能力的影响。
- 模型推理:模型训练好的文件通常称为模型权重,推理过程是指使用已经训练好的模型对新数据进行预测或分类的过程。这个过程中可以使用测试集或新数据来测试模型的分类效果,通常用准确率、召回率、F1-score 等指标来评估模型的有效性。

如图所示,经过数据收集和数据预处理、模型选择和调优以及训练,将训练好的模型在测试集上进行推理会得出猫和狗的预测值 P(probability),即模型推理出是猫或狗的概率。
训练好的 AI 模型可以进一步地集成到各种应用程序中,执行不同任务。在这个例子里,猫狗分类的 AI 模型可以集成到一个手机应用中,用户上传猫或狗的图片,就可以获得分类结果。
然而,中心化的 AI 开发过程在以下场景中存在一些问题:
- 用户隐私:在中心化的场景里,AI 的开发过程通常是不透明的。用户数据可能会在不知情的情况下被窃取并用于 AI 训练。
- 数据源获取:小型团队或个人在获取特定领域数据(如医学数据)时,可能会面临数据不开源的限制。
- 模型选择和调优:对于小型团队来说,很难获取特定领域的模型资源或花费大量成本进行模型调优。
- 算力获取:对个人开发者和小型团队而言,高昂的 GPU 购买成本和云算力租赁费用可能构成显著的经济负担。
- AI 资产收入:数据标注工作者常常无法获得与其付出相匹配的收入,而 AI 开发者的研究成果也难以与有需求的买家匹配。
中心化 AI 场景下存在的挑战可以通过和 Web3 结合,Web3 作为一种新型生产关系,天然适配代表新型生产力的 AI,从而推动技术和生产能力的同时进步。
1.3 Web3 与 AI 的协同效应:角色转变与创新应用
Web3 与 AI 结合可以增强用户主权,为用户提供开放的 AI 协作平台,使用户从 Web2 时代的 AI 使用者转变为参与者,创建人人可拥有的 AI。同时,Web3 世界与 AI 技术的融合还能碰撞出更多创新的应用场景和玩法。
基于 Web3 技术 ,AI 的开发和应用将迎来一个崭新的协作经济体系。人们的数据隐私可以得到保障,数据众包模式促进 AI 模型的进步,众多开源的 AI 资源可供用户使用,共享的算力可以以较低的成本获取。借助去中心化的协作众包机制和开放的 AI 市场,可以实现公平的收入分配体系,从而激励更多人来推动 AI 技术的进步。
在 Web3 场景中,AI 能够在多个赛道上产生积极影响。例如,AI 模型可以集成到智能合约中,在不同的应用场景下提升工作效率,如市场分析、安全检测、社交聚类等多种功能。生成式 AI 不仅可以让用户体验“艺术家”角色,比如使用 AI 技术创建自己的 NFT,还可以在 GameFi 中创造丰富多样的游戏场景和有趣的交互体验。丰富的基础设施提供流畅的开发体验,不论是 AI 专家还是想要进入 AI 领域的新手都可以在这个世界里找到合适的入口。
二、 Web3-AI 生态项目版图及架构解读
我们主要研究了 Web3-AI 赛道的 41 个项目,并将这些项目划分为不同的层级。每一层的划分逻辑如下图所示,包括基础设施层、中间层和应用层,每一层又分为不同的板块。在下一章节中,我们将对一些具有代表性的项目进行深度解析。
基础设施层涵盖了支持整个 AI 生命周期运行的计算资源和技术架构,中间层则包括了连接基础设施与应用的数据管理、模型开发和验证推理服务,应用层则聚焦于直接面向用户的各类应用和解决方案。

基础设施层:
基础设施层是 AI 生命周期的基础,本文将算力,AI Chain 和开发平台归类为基础设施层。正是这些基础设施的支持,才能实现 AI 模型的训练与推理,并将功能强大、实用的 AI 应用程序呈现给用户。
- 去中心化计算网络:可以为 AI 模型训练提供分布式算力,确保高效且经济的计算资源利用。一些项目提供了去中心化的算力市场,用户可以以低成本租赁算力或共享算力获得收益,代表项目如 IO.NET 和 Hyperbolic 。此外,一些项目衍生出了新玩法,如 Compute Labs ,提出了代币化协议,用户通过购买代表 GPU 实体的 NFT,可以以不同方式参与算力租赁以获取收益。
- AI Chain:利用区块链作为 AI 生命周期的基础,实现链上链下 AI 资源的无缝交互,促进行业生态圈的发展。链上的去中心化 AI 市场可以交易 AI 资产如数据、模型、代理等,并提供 AI 开发框架和配套的开发工具,代表项目如 Sahara AI。AI Chain 还可以促进不同领域的 AI 技术进步,如 Bittensor 通过创新的子网激励机制来促进不同 AI 类型的子网竞争。
- 开发平台:一些项目提供 AI 代理开发平台,还可以实现 AI 代理的交易,如 Fetch.ai 和 ChainML 等。一站式的工具帮助开发者更便捷地创建、训练和部署 AI 模型,代表项目如 Nimble。这些基础设施促进了 AI 技术在 Web3 生态系统中的广泛应用。
中间层:
这一层涉及 AI 数据、模型以及推理和验证,采用 Web3 技术可以实现更高的工作效率。
- 数据:数据的质量和数量是影响模型训练效果的关键因素。在 Web3 世界里,通过众包数据和协作式的数据处理,可以优化资源利用并降低数据成本。用户可以拥有数据的自主权,在隐私保护的情况下出售自己的数据,以避免数据被不良商家窃取和牟取高额利润。对于数据需求方来说,这些平台提供了广泛的选择和极低的成本。代表项目如 Grass 利用用户带宽来抓取 Web 数据,xData 通过用户友好的插件来收集媒体信息,并支持用户上传推文信息。
此外,一些平台允许领域专家或普通用户执行数据预处理任务,如图像标注、数据分类,这些任务可能需要专业知识的金融和法律任务的数据处理,用户可以将技能代币化,实现数据预处理的协作众包。代表如 Sahara AI 的 AI 市场,具有不同领域的数据任务,可以覆盖多领域的数据场景;而 AIT Protocolt 通过人机协同的方式对数据进行标注。
- 模型:此前提到过的 AI 开发过程中,不同类型的需求需要匹配适合的模型,图像任务常用的模型如 CNN、GAN,目标检测任务可以选择 Yolo 系列,文本类任务常见 RNN、Transformer 等模型,当然还有一些特定或通用的大模型。不同复杂度的任务需要的模型深度也不同,有时需要对模型调优。
一些项目支持用户提供不同类型的模型或通过众包方式协作训练模型,如 Sentient 通过模块化的设计,允许用户将可信的模型数据放在存储层,分发层来进行模型优化,Sahara AI 提供的开发工具内置先进的 AI 算法和计算框架,且具有协作训练的能力。
- 推理和验证:模型经过训练之后会生成模型权重文件,可以用来直接进行分类、预测或其他特定任务,这个过程称为推理。推理过程通常伴随着验证机制,来验证推理模型的来源是否正确,是否有恶意行为等。Web3 的推理通常可以集成在智能合约里,通过调用模型进行推理,常见的验证方式包括 ZKML,OPML 和 TEE 等技术。代表项目如 ORA 链上 AI 预言机(OAO),引入了 OPML 作为 AI 预言机的可验证层, 在 ORA 的官网中还提到了他们关于 ZKML 和 opp/ai(ZKML 结合 OPML)的研究。
应用层:
这一层主要是直接面向用户的应用程序,将 AI 与 Web3 结合,创造出更多有趣的、创新的玩法,本文主要梳理了 AIGC(AI 生成内容)、AI 代理和数据分析这几个板块的项目。
- AIGC:通过 AIGC 可以扩展到 Web3 里的 NFT、游戏等赛道,用户可以直接通过 Prompt(用户给出的提示词)来生成文本、图像和音频,甚至可以在游戏中根据自己的喜好生成自定义的玩法。NFT 项目如 NFPrompt ,用户可以通过 AI 生成 NFT 在市场上交易;游戏如 Sleepless ,用户通过对话塑造虚拟伴侣的性格来匹配自己的喜好;
- AI 代理:指能够自主执行任务并做出决策的人工智能系统。AI 代理通常具备感知、推理、学习和行动的能力,可以在各种环境中执行复杂任务。常见的 AI 代理如语言翻译、语言学习、图像转文本等,在 Web3 场景中可以生成交易机器人、生成 meme 梗图、链上安全检测等。如 MyShell 作为 AI 代理平台,提供多种类型的代理,包括教育学习、虚拟伴侣、交易代理等,并且提供用户友好的代理开发工具,无需代码即可搭建属于自己的代理。
- 数据分析:通过融入 AI 技术和相关领域的数据库,来实现数据的分析、判断、预测等,在 Web3 里,可以通过分析市场数据、聪明钱动态等来辅助用户进行投资判断。代币预测也是 Web3 里独特的应用场景,代表项目如 Ocean ,官方设置了代币预测的长期挑战,同时还会发布不同主题的数据分析任务激励用户参与。
三、Web3-AI 赛道前沿项目全景解析
一些项目正在探索 Web3 与 AI 相结合的可能性。GeekCartel 将通过梳理这个赛道的代表项目,带领大家感受 WEB3-AI 的魅力,了解项目如何实现 Web3 与 AI 的融合,创造新的商业模式和经济价值。
Sahara AI : 致力于协作经济的 AI 区块链平台
Sahara AI 在整个赛道颇具竞争力,其致力于构建一个全面的 AI 区块链平台,涵盖 AI 数据、模型、代理以及算力等全方位的 AI 资源,底层架构为平台的协作经济保驾护航。通过区块链技术和独特的隐私技术确保 AI 资产的去中心化所有权和治理贯穿整个 AI 开发周期,实现公平的激励分配。团队拥有深厚的 AI 和 Web3 背景,使其完美融合了这两大领域,也得到了顶级投资人的青睐,在赛道中展现出巨大的潜力。
Sahara AI 不仅仅局限于 Web3,因为它打破了传统 AI 领域中资源和机会的不平等分配。通过去中心化的方式,算力、模型和数据在内的 AI 关键要素不再被中心化巨头垄断,每一个人都有机会在这个生态里找到适合自己的定位来获益,并被激发创造力和群策群力的积极性。

如图所示,用户可以作为使用 Sahara AI 提供的工具包来贡献或创造自己的数据集、模型、AI 代理等资产,将这些资产放在 AI 市场获利的同时还可以获得平台激励,消费者可以按需交易 AI 资产。同时,这些交易信息都会被记录在 Sahara Chain 上,区块链技术和隐私保护措施确保了贡献的追踪、数据的安全和报酬的公平性。
在 Sahara AI 的经济系统中,除了以上提到的开发者、知识提供者和消费者的角色,用户还可以作为投资者,提供资金和资源(GPU、云服务器、RPC 节点等)来支持 AI 资产的开发和部署,也可以作为 Operator 来维护网络的稳定性,以及作为验证者来维护区块链的安全性和完整性。不管用户以哪种方式参与 Sahara AI 平台,都会根据其贡献获得奖励和收入。
Sahara AI 区块链平台建立在分层架构之上,链上和链下的基础设施使用户和开发人员能够有效地为整个 AI 开发周期做出贡献并从中受益。Sahara AI 平台的架构分为四层:
应用程序层
应用程序层作为用户界面和主要交互点,提供原生内置的工具包和应用程序以增强用户体验。
功能组件:
- Sahara ID — 确保用户安全访问 AI 资产和追踪用户贡献;
- Sahara Vault — 保护 AI 资产的隐私和安全,免受未经授权的访问和潜在威胁;
- Sahara Agent — 具备角色对齐(配合用户行为习惯的交互)、终身学习、多模态感知(可处理多类型的数据)和多工具执行功能;
交互式组件:
- Sahara 工具包 — 支持技术和非技术用户创建和部署 AI 资产;
- Sahara AI 市场 — 用于发布、货币化和交易 AI 资产,提供灵活的许可和多种变现选项。
交易层
Sahara AI 的交易层采用 Sahara 区块链,这个 L1 配备了管理所有权、归属以及平台上 AI 相关的交易协议,在维护 AI 资产的主权和来源方面起着关键作用。Sahara 区块链集成了创新的 Sahara AI 原生的预编译(SAP)和 Sahara 区块链协议(SBP)来支持整个 AI 生命周期任务中的基本任务。
- SAP 是区块链原生运行级别的内置函数,分别侧重于 AI 训练 / 推理过程。SAP 有助于调用、记录和验证链下 AI 训练 / 推理过程,确保 Sahara AI 平台内开发的 AI 模型的可信度和可靠性,并保证所有 AI 推理的透明性、可验证性和可追溯性同时。同时,通过 SAP 可以实现更快的执行速度、更低的计算开销和 Gas 成本。
- SBP 则通过智能合约实施特定于 AI 的协议,确保 AI 资产和计算结果得到透明可靠的处理。包括包括 AI 资产注册、许可(访问控制)、所有权和归因(贡献跟踪)等功能。
数据层
Sahara AI 的数据层旨在优化整个 AI 生命周期的数据管理。它充当一个重要的接口,将执行层连接到不同的数据管理机制,并无缝集成链上和链下数据源。
- 数据组件:包括链上和链下数据,链上数据包括 AI 资产的元数据、归属、承诺和证明等,数据集、AI 模型和补充信息等存储在链下。
- 数据管理:Sahara AI 的数据管理方案提供了一套安全措施,通过特有的加密方案确保数据在传输过程和静态状态下都受到保护。与 AI 许可 SBP 协作,实现严格的访问控制和可验证,同时提供私有域存储,用户的敏感数据可实现增强的安全功能。
执行层
执行层是 Sahara AI 平台的链下 AI 基础设施,与交易层和数据层无缝交互,以执行和管理与 AI 计算和功能相关的协议。根据执行任务,它从数据层安全地提取数据,并动态分配计算资源以实现最佳性能。通过一套专门设计的协议来协调复杂的 AI 操作,这些协议旨在促进各种抽象之间的高效交互,底层基础设施旨在支持高性能 AI 计算。
- 基础设施:Sahara AI 的执行层基础设施旨在支持高性能 AI 计算,具备快速高效、弹性和高可用性等特性。它通过高效协调 AI 计算、自动扩展机制和容错设计,确保系统在高流量和故障情况下仍然稳定可靠。
- 抽象:核心抽象是构成 Sahara AI 平台上 AI 操作基础的基本组件,包括数据集、模型和计算资源等资源的抽象;高级抽象建立在核心抽象基础之上,即 Vaults 和代理背后的执行接口,可现实更高级别的功能。
- 协议:抽象执行协议用来执行与 Vaults 的交互、代理的交互和协调以及计算的协作等;其中协作计算协议可以实现多个参与之间的联合 AI 模型开发和部署,支持计算资源贡献和模型聚合;执行层还包括低计算成本的技术模块(PEFT)、隐私保护计算模块和计算防欺诈模块等。
Sahara AI 正在构建的 AI 区块链平台致力于实现全面的 AI 生态系统,然而这一宏大愿景在实现过程中必然会遇到众多挑战,需要强大的技术、资源支持和持续的优化迭代。若能成功实现,将成为支撑 Web3-AI 领域的中流砥柱,并有望成为 Web2-AI 从业人员心中的理想花园。
团队信息:
Sahara AI 团队由一群卓越且富有创造力的成员组成,联合创始人 Sean Ren 是南加州大学教授,曾获得三星年度 AI 研究员、麻省理工学院 TR 35 岁以下创新者和福布斯 30 位 30 岁以下精英等荣誉。联合创始人 Tyler Zhou 毕业于加州大学伯克利分校,对 Web3 有着深入的了解,领导着一支具有 AI 和 Web3 经验的全球人才团队。
自 Sahara AI 创建以来,团队便从包括微软、亚马逊、麻省理工学院、Snapchat、Character AI 在内的顶尖企业中获得了数百万美元的收入。当前,Sahara AI 正为 30 余家企业客户提供服务,在全球拥有超过 20 万名 AI 训练师,Sahara AI 的快速增长让越来越多得参与者在共享经济模式中贡献力量并享有收益。
融资信息:
截止今年八月,Sahara Labs 成功筹集了 4300 万美元。最新一轮融资由 Pantera Capital、Binance Labs 和 Polychain Capital 共同领投。此外还获得了来自 Motherson Group,Anthropic、Nous Research、Midjourney 等 AI 领域先驱者的支持。
Bittensor:子网竞争激励下的新玩法
Bittensor 本身并不是一个 AI 商品,也不生产、提供任何 AI 产品或服务。Bittensor 是一个经济系统,为 AI 商品生产者提供了一个高度竞争的激励结构,从而生产者持续地优化 AI 的质量。作为 Web3-AI 的早期项目,自推出以来,Bittensor 受到了市场的广泛关注。根据 CoinMarketCap 数据,截至 10 月 17 日,其市值已超过 42.6 亿美元,FDV(完全稀释估值)超过 120 亿美元。
Bittensor 构建了一个由许多子网(Subnet)网络连接而成的网络构架,AI 商品生产者可以创建具有自定义激励和不同用例的子网。不同子网负责不同任务,比如机器翻译、图像识别与生成、语言大模型等。例如,Subnet 5 可以创建像 Midjourney 一样的 AI 图像。当完成优秀的任务时,将获得 TAO (Bittensor 的代币)奖励。
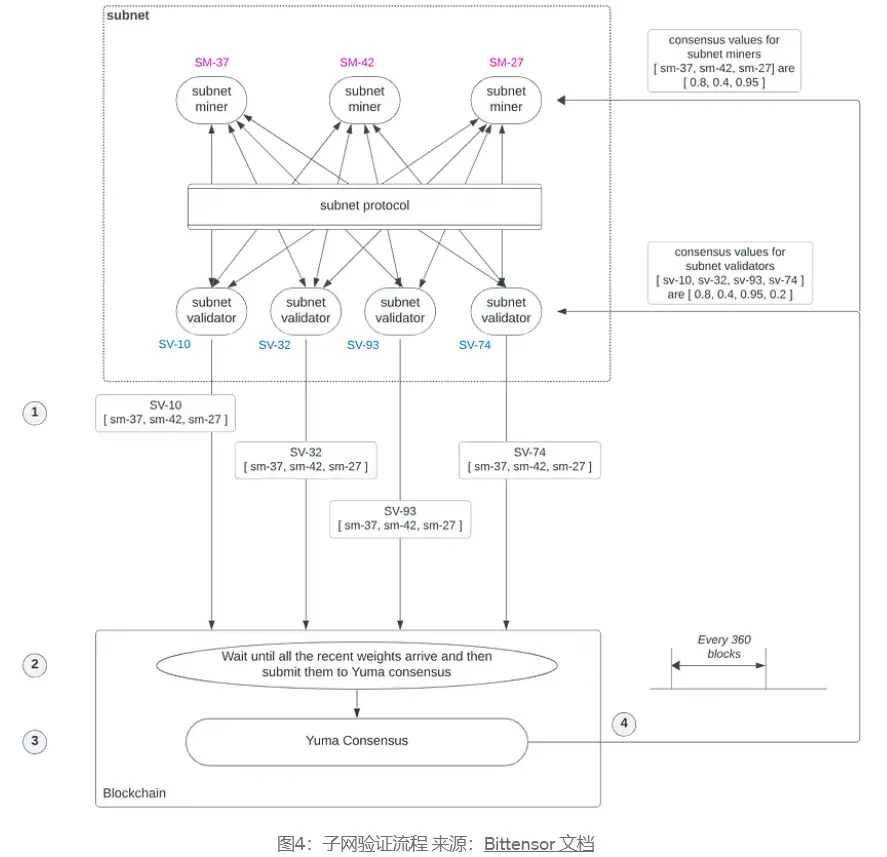
激励机制是 Bittensor 的基本组成部分。它们驱动子网矿工的行为,并控制子网验证者之间的共识。每个子网都有自己的激励机制,子网矿工(Miner)负责执行任务,验证者(validators)对子网矿工的结果进行评分。

如图所示,子网矿工和子网验证者之间的工作流程我们以一个例子来演示:
图中三个子网矿工分别对应 UID37、42 和 27;四个子网验证器分别对应 UID10、32、93 和 74。
- 每个子网验证器都维护一个权重向量。向量的每个元素表示分配给子网矿工的权重,这个权重是根据子网验证器对矿工任务完成度的评价来确定的。每个子网验证器通过该权重向量对所有子网矿工进行排序且独立运行,将其矿工排名权重向量传输到区块链。通常,每个子网验证器每 100–200 个区块向区块链传输更新的排名权重向量。
- 区块链(子张量)等待来自给定子网的所有子网验证器的最新排名权重向量到达区块链。然后,由这些排名权重向量形成的排名权重矩阵将作为链上 Yuma 共识模块的输入提供。
- 链上的 Yuma 共识使用此权重矩阵以及与该子网上的 UID 相关的质押量来计算奖励。
- Yuma 共识计算 TAO 的共识分配,并将新铸造的奖励 TAO 分配到与 UID 关联的账户中。
子网验证器可以随时将其排名权重向量传输到区块链上。但是子网的 Yuma 共识周期在每 360 个区块(即 4320 秒或 72 分钟,以每区块 12 秒计)开始时使用最新的权重矩阵。如果子网验证器的排名权重向量在 360 区块周期后到达,那么该权重向量将在下一个 Yuma 共识周期开始时使用。每个周期结束完成 TAO 奖励的发放。
Yuma 共识是 Bittensor 实现节点公平分配的核心算法,是结合了 PoW 和 PoS 元素的混合共识机制。与拜占庭容错共识机制类似,如果网络中诚实的验证者占多数,最终就能共识出正确的决策。
根网络(Root Network)是一种特殊的子网,也就是 Subnet 0。默认情况下,所有子网中的子网验证器中,质押最多的 64 个子网验证者是根网络中的验证者。根网络验证者会根据每个 Subnet 产出的质量进行评价并排名,64 个验证者的评价结果会被汇总,经过 Yuma Consensus 算法得到最终的 emission 结果,并由最终结果给每个 Subnet 分配新增发的 TAO。
尽管 Bittensor 的子网竞争模式提升了 AI 产品的质量,但也面临一些挑战。首先,子网所有者制定的激励机制决定了矿工的收益,可能会直接影响矿工的工作积极性。另一个问题是,验证者决定每个子网的代币分配量,但缺乏明确的激励措施来选择有利于 Bittensor 长期生产力的子网。这种设计可能导致验证者偏向于选择与他们有关系的子网或那些提供额外利益的子网。为解决这一问题,Opentensor 基金会的贡献者提出了 BIT001:动态 TAO 解决方案,建议通过市场机制来确定所有 TAO 质押者竞争的子网代币分配量。
团队信息:
联合创始人 Ala Shaabana 是滑铁卢大学的博士后,拥有计算机科学专业的学术背景。另一位联合创始人 Jacob Robert Steeves 毕业于加拿大西蒙弗雷泽大学,拥有近 10 年的机器学习研究经验,并曾在谷歌担任软件工程师。
融资信息:
Bittensor 除了接受来自 OpenTensor Foundation 的资金支持,该基金会是支持 Bittensor 的非营利性组织。此外,其社区公告已宣布知名加密 VC Pantera 和 Collab Currency 已经成为了 TAO 代币的持有者,并且会对项目的生态发展提供更多支持。其他几个主要投资者则是包括 Digital Currency Group、Polychain Capital、FirstMark Capital、GSR 等在内的知名投资机构和做市商。
Talus:基于 Move 的链上 AI 代理生态
Talus Network 是一个基于 MoveVM 构建的 L1 区块链,专为 AI 代理设计。这些 AI 代理能够可以根据预定义的目标做出决策并采取行动,实现流畅的链间交互,同时具备可验证性。用户可以使用 Talus 提供的开发工具快速构建 AI 代理,并将其集成到智能合约中。Talus 还为 AI 模型、数据以及算力等资源提供开放的 AI 市场,用户可以以多种形式参与并将自己的贡献和资产代币化。
Talus 的一大特色是其并行执行和安全执行能力。随着 Move 生态的资本入场和优质项目的拓展,Talus 基于 Move 的安全执行与 AI 代理集成智能合约的双重亮点,预计将在市场上引起广泛关注。同时,Talus 支持的多链交互还可以提升 AI 代理的效率和促进其他链上的 AI 繁荣。
根据官方推特信息,Talus 最近推出了 Nexus — — 这是第一个完全链上自主 AI 代理的框架,这使得 Talus 在去中心化 AI 技术领域占据先发优势,为其在快速发展的区块链 AI 市场中提供了重要竞争力。Nexus 赋能开发者在 Talus 网络上创建 AI 驱动的数字助理,确保抗审查、透明性和可组合性。和集中化的 AI 解决方案不同,通过 Nexus,消费者可享受个性化智能服务,安全管理数字资产、自动化互动,并提升日常数字体验。
作为第一个面向链上代理的开发者工具包,Nexus 为构建下一代消费类加密 AI 应用程序提供了基础。Nexus 提供了一系列工具、资源和标准,帮助开发者创建能够执行用户意图并在 Talus 链上相互通信的代理。其中,Nexus Python SDK 弥合了 AI 和区块链开发之间的差距,使 AI 开发人员无需学习智能合约编程即可轻松上手。Talus 提供用户友好的开发工具和一系列基础设施,有望成为开发者创新的理想平台。

如图 5 所示,Talus 的底层架构基于模块化的设计,具有链下资源和多链交互的灵活性。基于 Talus 的独特设计,构成繁荣的链上智能代理生态。
协议是 Talus 的核心,提供了共识、执行和互操作性的基础,在此基础上,可以构建链上智能代理,利用链下资源和跨链功能。
- Protochain Node:基于 Cosmos SDK 和 CometBFT 的 PoS 区块链节点,Cosmos SDK 具有模块化设计和高扩展特性,CometBFT 基于拜占庭容错共识算法,具有高性能和低延迟的特征,提供强大的安全性和容错能力,能够在部分节点失效或恶意行为的情况下继续正常运行。
- Sui Move 和 MoveVM:使用 Sui Move 作为智能合约语言,Move 语言的设计通过消除关键漏洞(如重入攻击、缺少对象所有权的访问控制检查以及意外的算术溢出 / 下溢)本质上增强了安全性。Move VM 的架构支持高效的并行处理,使 Talus 能够通过同时处理多个交易来扩展,而不会丧失安全性或完整性。
IBC(区块链间通信协议, The Inter-Blockchain Communication protocol):
- 互操作性:IBC 促进了不同区块链之间的无缝互操作性,使智能代理能够在多个链上交互并利用数据或资产。
- 跨链原子性:IBC 支持跨链原子交易,这种特性对于维护智能代理执行操作的一致性和可靠性至关重要,特别是在金融应用或复杂工作流程中。
- 通过分片实现可扩展性:通过使智能代理能够在多个区块链上操作,IBC 间接支持通过分片实现可扩展性。每个区块链可以被视为处理一部分交易的分片,从而减少任何单一链上的负载。这使得智能代理能够以更分布式和可扩展的方式管理和执行任务。
- 可定制性和专业化:通过 IBC,不同的区块链可以专注于特定的功能或优化。例如,一个智能代理可能会使用一个可以快速交易的链进行支付处理,另一个专门用于安全数据存储的链进行记录保存。
- 安全性和隔离:IBC 维护了链之间的安全性和隔离性,这对于处理敏感操作或数据的智能代理比较有利。由于 IBC 确保了链间通信和交易的安全验证,智能代理可以在不同链之间自信地操作,而不会在安全性上妥协。
Mirror Object(镜像对象):
为了在链上架构中表示链下世界,镜像对象主要用来进行 AI 资源的验证和链接,如:资源唯一性表示和证明、链下资源的可交易性、所有权证明表示或所有权的可验证性。
镜像对象包括三种不同类型的镜像对象:模型对象、数据对象和计算对象。
- 模型对象:模型所有者可以通过专门的模型注册表将他们的 AI 模型引入生态系统,把链下模型转化到链上。模型对象封装了模型的本质和能力,并在其上直接构建了所有权、管理和货币化框架。模型对象是一种灵活的资产,可以通过额外的微调过程来增强其能力,或者在必要时通过广泛的训练进行完全重塑以满足特定需求。
- 数据对象:数据(或数据集)对象作为某人拥有的唯一数据集的数字形式存在。这个对象可以被创建、转移、授权或转换为开放数据源。
- 计算对象:买家向对象的所有者提出计算任务,所有者随后提供计算结果及相应的证明。买家持有密钥,可以用来解密承诺并验证结果。
AI 堆栈:
Talus 提供了一个 SDK 和集成组件,支持智能代理的开发和与链下资源的交互。该 AI 堆栈还包括与 Oracles 的集成,确保智能代理能够利用链下数据进行决策和反应。
链上智能代理:
- Talus 提供了一个智能代理经济体系,这些代理可以自主运行,进行决策,执行交易,并与链上和链下资源交互。
- 智能代理具有自治性、社会能力、反应性和主动性。自治性使其无需人为干预即可运行,社会能力使其能够与其他代理和人类互动,反应性使其能够感知环境变化并及时响应(Talus 通过监听器来支持代理响应链上和链下事件),主动性则使其能够基于目标、预测或预期的未来状态采取行动。
除了 Talus 提供的一系列智能代理的开发架构和基础设施,在 Talus 上构建的 AI 代理还支持多种类型的可验证 AI 推理(opML、zkML 等),确保 AI 推理的透明度和可信度。Talus 专门为 AI 代理设计的一套设施可以实现链上和链下资源之间的多链交互和映射功能。
Talus 推出的链上 AI 代理生态对与 AI 和区块链的融合技术发展具有重要意义,但实现起来仍具有一定的难度。Talus 的基础设施使开发 AI 代理具有灵活性和互操作性,但随着越来越多的 AI 代理在 Talus 链上运行,这些代理之间的互操作性和效率是否可以满足用户需求,还有待考证。目前 Talus 还处于私人测试网阶段,且在不断的进行开发和更新。期待 Talus 未来可以推动链上 AI 代理生态的进一步发展。
团队信息:
Mike Hanono 是 Talus Network 创始人兼首席执行官。他拥有南加州大学的工业与系统工程学士学位和应用数据科学的硕士学位,曾参与美国宾夕法尼亚大学的沃顿商学院项目,具有丰富的数据分析、软件开发以及项目管理经验。
融资信息:
今年 2 月,Talus 完成了 300 万美元的第一轮融资,由 Polychain Capital 领投,由 Dao5、Hash3、TRGC、 WAGMI Ventures、Inception Capital 等参投,天使投资人主要来自 Nvidia、IBM、Blue7、Symbolic Capital 以及 Render Network。
ORA:链上可验证 AI 的基石
ORA 的产品 OAO(链上 AI 预言机)是世界上第一个采用 opML 的 AI 预言机,可以将链外的 AI 推理结果引入到链上。这意味着智能合约可以通过与 OAO 交互,从而在链上实现 AI 功能。此外,ORA 的 AI 预言机可以与初始模型发行(IMO)无缝结合,提供全流程的链上 AI 服务。
ORA 在技术和市场上都拥有先发优势,作为以太坊上无需信任的 AI 预言机,将对其广泛的用户群体产生深远影响,预计未来将看到更多创新的 AI 应用场景涌现。开发者现在可以在智能合约中使用 ORA 提供的模型实现去中心化推理,并且可以在以太坊、Arbitrum、Optimism、Base、Polygon、Linea 以及 Manta 上构建可验证的 AI dApp。除了提供 AI 推理的验证服务,ORA 还提供模型发行服务(IMO)来促进开源模型的贡献。
ORA 的两个主要产品是:初始模型发行(IMO)和链上 AI 预言机(OAO),二者完美契合,实现链上 AI 模型的获取和 AI 推理的验证。
- IMO 通过代币化开源 AI 模型的所有权来激励长期的开源贡献,代币持有者将获得链上使用该模型产生的部分收入。ORA 还为 AI 开发者提供资金,激励社区和开源贡献者。
- OAO 带来链上可验证的 AI 推理。ORA 引入了 opML 用作 AI 预言机的验证层。类似与 OP Rollup 的工作流程,验证者或任何网络参与者在挑战期可以对结果进行检查,如果挑战成功则链上更新错误结果,挑战期结束后结果最终确定并不可变。

要建立一个可验证和去中心化的预言机网络,确保区块链上结果的计算有效性至关重要。这个过程涉及一个证明系统,确保计算是可靠和真实的。
为此,ORA 提供三种证明系统框架:
- AI Oracle 的 opML(目前 ORA 的 AI 预言机已经支持 opML)
- keras2circom 的 zkML(成熟和高性能的 zkML 框架)
- 结合 zkML 的隐私性和 opML 的可扩展性的 zk+opML,通过 opp/ai 实现未来的链上 AI 解决方案
opML:
opML(乐观机器学习)由 ORA 发明和开发,将机器学习与区块链技术相结合。通过利用类似的 Optimistic Rollups 原理,opML 以去中心化的方式确保了计算的有效性。该框架允许对 AI 计算进行链上验证,提高了透明度并促进了对机器学习推理的信任。
为确保安全性和正确性,opML 采用以下欺诈防护机制:
- 结果提交:服务提供者(提交者)在链下执行机器学习计算,并将结果提交到区块链上。
- 验证期:验证者(或挑战者)有预定义的期限(挑战期)来验证提交结果的正确性。
- 争议解决:如果验证者发现结果不正确,他们将启动一个互动式争议游戏。该争议游戏有效地确定了错误发生的确切计算步骤。
- 链上验证:只有被争议的计算步骤在链上通过欺诈证明虚拟机(FPVM)进行验证,从而最小化资源使用。
- 最终确定:如果在挑战期间没有提出争议,或者争议得到解决后,结果将在区块链上被最终确定。
ORA 推出的 opML 使计算在优化的环境中链下执行,争议时仅在链上处理最小的数据。避免零知识机器学习(zkML)所需的昂贵证明生成,降低计算成本。这种方式能够处理传统链上方法难以实现的大规模计算。
keras2circom (zkML):
zkML 是一种利用零知识证明在链上验证机器学习推理结果的证明框架。由于其私密性,它可以在训练和推理过程中保护隐私数据和模型参数,从而解决隐私问题。由于 zkML 实际的计算是在链下完成的,而链上只需验证结果的有效性,从而减少了链上的计算负载。
Keras2Circom 由 ORA 构建,是第一个经过实战测试的高级 zkML 框架。根据以太坊基金会 ESP 资助提案 [FY23–1290] 对领先的 zkML 框架的基准测试,Keras2Circom 及其底层 circomlib-ml 被证明比其他框架更高性能。
opp/ai(opML + zkML):
ORA 还提出了 OPP/AI(Optimistic Privacy-Preserving AI on Blockchain),将用于隐私的零知识机器学习(zkML)与用于提高效率的乐观机器学习(opML)集成在一起,创建了为链上 AI 量身定制的混合模型。通过对机器学习(ML)模型进行战略性分区,opp/ai 平衡了计算效率和数据隐私,从而实现了安全高效的链上 AI 服务。
opp/ai 根据隐私要求将 ML 模型划分为多个子模型:zkML 子模型用来处理敏感数据或专有算法的组件,使用零知识证明执行,以确保数据和模型的机密性;opML 子模型用来处理效率优先于隐私的组件。使用 opML 的乐观方法执行,以实现最大效率。
综上所述,ORA 创新的提出了三种证明框架:opML、zkML 以及 opp/ai(opML 与 zkML 结合),多样化的证明框架增强了数据隐私和计算效率,为区块链应用带来了更高的灵活性和安全性。
ORA 作为首创的 AI 预言机,拥有巨大的潜力和广阔的想象空间。ORA 已经发表了大量研究和成果,展示了其技术优势。然而,AI 模型的推理过程具有一定的复杂性和验证成本,链上 AI 的推理速度能否满足用户需求成为一个需要考证的问题。经过时间的验证和用户体验的不断优化,此类 AI 产品或许是提升链上 Dapp 效率的一大利器。
团队信息:
联合创始人 Kartin 毕业于亚利桑那大学的计算机科学专业,曾在 Tiktok 担任技术领导,并在谷歌担任过软件工程师。
首席科学家 Cathie 拥有南加州大学的计算机科学硕士学位,博士毕业与香港大学心理学和神经科学,曾是以太坊基金会的 zkML 研究员。
融资信息:
今年 6 月 26 日,ORA 宣布完成 2000 万的融资,投资机构包括:Polychain Capital、HF0、Hashkey Capital、SevenX Ventures 和 Geekcartel 等。
Grass : AI 模型的数据层
Grass 专注于将公共网络数据转化为 AI 数据集。Grass 的网络使用用户的多余带宽从互联网上抓取数据,而不会获取用户的个人隐私信息。 这种类型的网络数据对于人工智能模型的开发和许多其他行业的运营是不可或缺的。用户可以运行节点并赚取 Grass 积分,在 Grass 上运行节点就像注册和安装 Chrome 扩展程序一样简单。
Grass 链接 AI 需求方和数据提供方,创造了「共赢」的局面,其优势在于:简单的安装操作和未来的空投预期大大促进了用户的参与度,这也为需求方提供更多的数据源。用户作为数据提供方无需进行复杂的设置和行动,在用户无感知的情况下进行数据抓取,清洗等操作。此外,对设备没有特殊要求,降低了用户的参与门槛,其邀请机制也有效推动了更多用户快速加入。
由于 Grass 需要进行数据抓取操作,以达到每分钟数千万个 Web 请求。 这些都需要经过验证,这将需要比任何 L1 所能提供的更多的吞吐量,Grass 团队于 3 月份宣布将要构建 Rollup 的计划,以此来支持用户和构建者验证数据来源。该计划通过 ZK 处理器对元数据进行批处理以进行验证,每个数据集元数据的证明将存储在 Solana 的结算层上并生成数据账本。

如图所示,客户发出 Web 请求,这些请求会通过验证器并最终路由到 Grass 节点,网站的服务器都会响应网页请求,允许其数据被抓取并返回。ZK 处理器的目的是帮助记录在 Grass 网络上抓取的数据集的来源。 这意味着每当一个节点抓取网络时,他们都可以在不透露任何关于自己的身份信息的情况下获得他们的奖励。计入数据账本之后,通过图嵌入模型(Edge Embedding)对收集到的数据进行清洗、结构化,用于 AI 训练。
综上所述,Grass 允许用户贡献多余的带宽抓取网络数据赚取被动收入,同时保护个人隐私。这种设计不仅为用户带来经济收益,还为 AI 公司提供了去中心化的方式获取大量真实数据。
虽然 Grass 大大降低了用户的参与门槛,有利于提升用户的参与程度,但项目方需要考虑到:真实用户的参与和“羊毛党”的涌入可能会带来大量的垃圾信息,这将增加数据处理的负担。因此,项目方需要设定合理的激励机制,对数据进行定价,以获取真正有价值的数据。这对于项目方和用户来说都是重要的影响因素。如果用户对空投分配感到疑惑或不公,可能会对项目方产生不信任,从而影响项目的共识和发展。
团队信息:
创始人 Andrej 博士毕业于加拿大约克大学计算和应用数学专业。首席技术官 Chris Nguyen 拥有多年的数据处理经验,其创立的数据公司获得了多项荣誉,包括 IBM 云嵌入卓越奖、企业技术 30 强和福布斯云 100 新星等。
融资信息:
Grass 是 Wynd Network 团队推出的第一个产品,该团队于 2023 年 12 月完成了由 Polychain Capital 和 Tribe Capital 领投的 350 万美元种子轮融资, Bitscale、Big Brain、Advisors Anonymous、Typhon V、Mozaik 等参投。此前由 No Limit Holdings 领投 Pre-see 轮融资,融资总额达到 450 万美元。
今年 9 月 Grass 完成 A 轮融资,由 Hack VC 领投,由 Polychain, Delphi Digital、Brevan Howard Digital、Lattice fund 等参投,融资金额未披露。
IO.NET:去中心化的算力资源平台
IO.NET 通过在 Solana 上构建一个去中心化的 GPU 网络,聚合全球闲置的网络计算资源。这使 AI 工程师能够以更低成本、更易获取和更灵活的方式获得所需的 GPU 计算资源。ML 团队可以在分布式 GPU 网络上构建模型训练和推理服务工作流。
IO.NET 不仅为具有闲置算力的用户提供收入,也大大降低了小型团队或个人的算力负担。借助 Solana 的高吞吐量和高效的执行效率,对于 GPU 的网络调度有着先天的优势。
IO.NET 一经推出受到了大量的关注和顶级机构的青睐。根据 CoinMarketCap 显示,截止 10 月 17 日,其代币的市值已超过 2.2 亿美元,FDV 已经超过 14.7 亿美元。
IO.NET 的核心技术之一是 IO-SDK,基于 Ray 的专用分支(fork)。(Ray 是 OpenAI 使用的开源框架,可以将机器学习等 AI 和 Python 应用程序扩展到集群处理大量计算)。利用 Ray 的原生并行性,IO-SDK 可以并行化 Python 函数,还支持与 PyTorch 和 TensorFlow 等主流 ML 框架的集成。其内存存储可以使任务之间快速数据共享,消除序列化延迟。

产品组件:
- IO Cloud:设计用于按需部署和管理去中心化的 GPU 集群,与 IO-SDK 无缝集成,提供扩展 AI 和 Python 应用程序的综合解决方案。提供计算能力,同时简化 GPU/CPU 资源的部署和管理。通过防火墙、访问控制和模块化设计来降低潜在风险,隔离不同的功能来增加安全性。
- IO Worker:用户可以通过这个 Web 应用程序界面,管理其 GPU 节点操作。包括计算活动监控、温度和功耗跟踪、安装帮助、安全措施和收入情况等功能。
- IO Explorer:主要为用户提供全面的统计数据和 GPU 云各个方面的可视化,让用户可以实时查看网络活动、关键统计数据、数据点和奖励交易。
- IO ID:用户可以查看个人账户情况,包括钱包地址活动,钱包余额以及 Claim 收益等。
- IO Coin:支持用户查看 IO.NET 的代币情况。
- BC8.AI:这是由 IO.NET 支持的 AI 图片生成网站,用户可以实现文本到图片的 AI 生成过程。
IO.NET 使用来自加密货币矿工,像 Filecoin 和 Render 这样的项目以及其他闲置的算力,聚合了超过一百万个 GPU 资源,允许人工智能工程师或团队根据自己的需求定制并购买 GPU 计算服务。通过利用全球闲置的计算资源,使提供算力的用户可以代币化自己的收益。IO.NET 不仅优化了资源利用率,还降低了高昂的计算成本,推动了更广泛的 AI 和计算应用。
IO.NET 作为去中心化算力平台,应注重用户体验、算力的资源丰富程度和资源的调度监控,这些是在去中心化算力赛道拼胜负的重要筹码。然而,之前有关于资源调度问题的争议,有人质疑资源调度和用户订单不匹配。尽管我们无法确定这件事的真实性,但是这也提醒了相关项目应该关注这些方面的优化和用户体验的提升,失去了用户的支持,在精美的产品也只是花瓶。
团队信息:
创始人 Ahmad Shadid 之前是 WhalesTrader 的量化系统工程师;曾经是以太坊基金会的贡献者和指导者(mentor)。首席技术官 Gaurav Sharma 之前在亚马逊担任高级开发工程师,担任过易贝的架构师,曾在币安的工程部门就职。
融资信息:
2023 年 5 月 1 日,官方宣布完成 1000 万美元种子轮融资;
2024 年 3 月 5 日,宣布完成 3000 万美元 A 轮融资,Hack VC 领投,Multicoin Capital、6th Man Ventures、M13、Delphi Digital、Solana Labs、Aptos Labs、Foresight Ventures、Longhash、SevenX、ArkStream、Animoca Brands、Continue Capital、MH Ventures、Sandbox Games 等参与。
MyShell:连接消费者与创作者的 AI 代理平台
MyShell 是一个去中心化的 AI 消费者层,连接消费者、创作者和开源研究人员。用户可以使用平台提供的 AI 代理,也可以在 MyShell 的开发平台构建自己的 AI 代理或应用程序。MyShell 提供了一个开放的市场供用户自由的交易 AI 代理,在 MyShell 的 AIpp 商店里可以看到多种类型的 AI 代理,包括虚拟伴侣、交易助手、以及 AIGC 类型的代理。
MyShell 作为低门槛的 ChatGPT 等各类型的 AI 聊天机器人的平替选择,提供了一个广泛的 AI 功能平台,降低了用户使用 AI 模型和代理的门槛,使用户能够获得全面的 AI 体验。举个例子,用户可能想使用 Claude 进行文献整理和写作优化,同时使用 Midjourney 生成优质图片。通常,这需要用户在不同平台上注册多个账号,并为一些服务支付费用。而 MyShell 提供了一站式服务,每天提供免费的 AI 额度,用户无需反复注册和支付费用。
此外,部分 AI 产品对一些地区有限制,而在 MyShell 平台上,用户通常可以流畅地使用各种 AI 服务,从而显著提升用户体验。MyShell 的这些优势使其成为用户体验的理想选择,为用户提供了便捷、高效和无缝的 AI 服务体验。
MyShell 生态系统建立在三个核心组件之上:
自主开发的 AI 模型:MyShell 研发了多个开源的 AI 模型,包括 AIGC 和大型语言模型,用户可以直接使用;也可以在官方的 Github 上找到更多的开源模型。
开放的 AI 开发平台:用户可以轻松构建 AI 应用程序。MyShell 平台允许创作者利用不同的模型并集成外部 API,借助原生开发工作流程和模块化工具包,创作者可以快速将他们的想法转化为功能性 AI 应用程序,从而加速创新。
公平的激励生态:MyShell 的激励方式促进用户建立满足个人偏好的内容。创作者在使用自建的应用程序时可获得原生平台奖励,也可以从消费者那里获得资金。
在 MyShell 的创作工坊(Workshop)可以看到支持用户以三种模式进行 AI 机器人的构建,对于专业开发人员和普通用户来说都可以匹配合适的模式,使用经典模式设置模型参数和指令,可以集成到社交媒体软件上;开发模式则需要用户上传自己的模型文件;使用 ShellAgent 模式可以以无代码的形式构建 AI 机器人。

MyShell 结合了去中心化的理念和 AI 技术,致力于为消费者、创作者和研究人员提供一个开放、灵活和激励公平的生态系统。通过自主开发的 AI 模型、开放的开发平台和多种激励方式,为用户提供了丰富的工具和资源来实现他们的创意和需求。
MyShell 集成了多种优质模型,并且团队也在持续开发众多 AI 模型,以提升用户体验。然而,MyShell 在使用过程中仍面临一些挑战。例如,有用户反馈一些模型对中文的支持有待改进。不过,通过查看 MyShell 的代码仓库,可以看到团队在持续进行更新和优化,积极倾听社区的反馈意见。相信在不断的改进下,未来的用户体验会更好。
团队信息:
联合创始人 Zengyi Qin 专注于语音算法研究,拥有麻省理工学院博士学位。在清华大学攻读学士学位期间,已发表多篇顶级会议论文。他还拥有机器人技术、计算机视觉和强化学习方面的专业经验。另一位联合创始人 Ethan Sun 毕业于牛津大学计算机科学专业, 拥有多年 AR+AI 领域的工作经验。
融资信息:
2023 年 10 月种子轮融资 560 万美元。由 INCE Capital 领投,Hashkey Capital、Folius Ventures、SevenX Ventures、OP Crypto 等参投。
2024 年 3 月在其最新的 Pre-A 轮融资中获得了 1100 万美元的融资。本次融资由 Dragonfly 领投,Delphi Digital、Bankless Ventures、Maven11 Capital、Nascent、Nomad、Foresight Ventures、Animoca Ventures、OKX Ventures 和 GSR 等投资机构参投。另外,本轮融资还获得了 Balaji Srinivasan、Illia Polosukhin、Casey K. Caruso、Santiago Santos 等天使投资人的支持。
今年 8 月,Binance Labs 宣布通过其第六季孵化计划投资 MyShell,具体金额未披露。
四、亟待解决的挑战与思考
虽然该赛道仍处于萌芽阶段,但从业人员应该思考一些影响项目成功的重要因素。以下是需要考虑的方面:
AI 资源的供需平衡:对于 Web3-AI 生态项目,如何实现 AI 资源供需的平衡,吸引更多有真实需求和愿意做贡献的人,极其重要。如对于有模型、数据、算力需求的用户,可能已经习惯了在 Web2 平台上获取 AI 资源。同时,如何吸引 AI 资源提供方来进入 Web3-AI 生态内作出贡献,以及吸引更多的需求方来获取资源,实现 AI 资源的合理匹配,这些也是行业面临的挑战之一。
数据挑战:数据质量直接影响模型训练效果。在数据收集和数据预处理的过程中确保数据质量,筛选羊毛用户刷量带来的大量垃圾数据,将会是数据类项目面临的重要挑战。项目方可以通过科学的数据质量控制方法,并更加透明地展示数据处理的效果,从而提升数据的可信度,这也将对数据需求方产生更大的吸引力。
安全问题:在 Web3 行业中,通过区块链和隐私技术实现 AI 资产的链上链下交互,以防止恶意行为者影响 AI 资产质量,保障数据、模型等 AI 资源的安全,是必要的考量。一些项目方已经提出了解决方案,但该领域仍处于建设阶段。随着技术的不断完善,预计将实现更高且经过验证的安全标准。
用户体验:
- Web2 用户通常习惯于传统的操作体验,而 Web3 项目通常伴随着复杂的智能合约、去中心化钱包等技术,这对普通用户来说可能存在较高的门槛。行业应考虑如何进一步优化用户体验和教育设施,吸引更多的 Web2 用户进入 Web3-AI 生态。
- 对于 Web3 用户,建立有效的激励机制和持续运转的经济体系是推动用户长期留存和生态健康发展的关键。同时,我们应思考如何最大化利用 AI 技术来提高 Web3 领域的效率,并创新更多与 AI 结合的应用场景和玩法。这些都是影响生态健康发展的关键要素。
随着互联网 + 的发展趋势不断演进,我们已经见证了无数创新和变革的发生。目前已经有众多领域的场景与 AI 结合,展望未来,AI+ 的时代或许将会遍地开花,彻底改变我们的生活方式。Web3 和 AI 的融合意味着数据的所有权和控制权将回归用户,使 AI 具有更高的透明度和信任度。这一融合趋势有望构建更加公平和开放的市场环境,并推动各行各业的效率提升和创新发展。我们期待行业建设者共同努力,创造更优秀的 AI 解决方案。
参考资料
https://ieeexplore.ieee.org/abstract/document/9451544
https://docs.ora.io/doc/oao-onchain-ai-oracle/introduction
https://saharalabs.ai/
https://saharalabs.ai/blog/sahara-ai-raise-43m
https://bittensor.com/
https://docs.bittensor.com/yuma-consensus
https://docs.bittensor.com/emissions#emission
https://twitter.com/myshell_ai
https://twitter.com/SubVortexTao
https://foresightnews.pro/article/detail/49752
https://www.ora.io/
https://docs.ora.io/doc/imo/introduction
https://github.com/ora-io/keras2circom
https://arxiv.org/abs/2401.17555
https://arxiv.org/abs/2402.15006
https://x.com/OraProtocol/status/1805981228329513260
https://x.com/getgrass_io
https://www.getgrass.io/blog/grass-the-first-ever-layer-2-data-rollup
https://wynd-network.gitbook.io/grass-docs/architecture/overview#edge-embedding-models
http://IO.NET
https://www.ray.io/
https://www.techflowpost.com/article/detail_17611.html
https://myshell.ai/
https://www.chaincatcher.com/article/2118663
致谢
在这个新兴的基础设施范式中,仍有许多研究和工作要做,本文未涉及的领域也很多。如果您对相关的研究主题感兴趣,请联系 Chloe。
非常感谢 Severus 和 JiaYi 对本文提出的有见地的评论和反馈。最后,感谢 JiaYi 的猫咪亲情出镜。















