Vitalikがイーサリアムの最新のロードマップ6つの重要なポイントを発表しました。
作者:GaryMa 吴说区块链
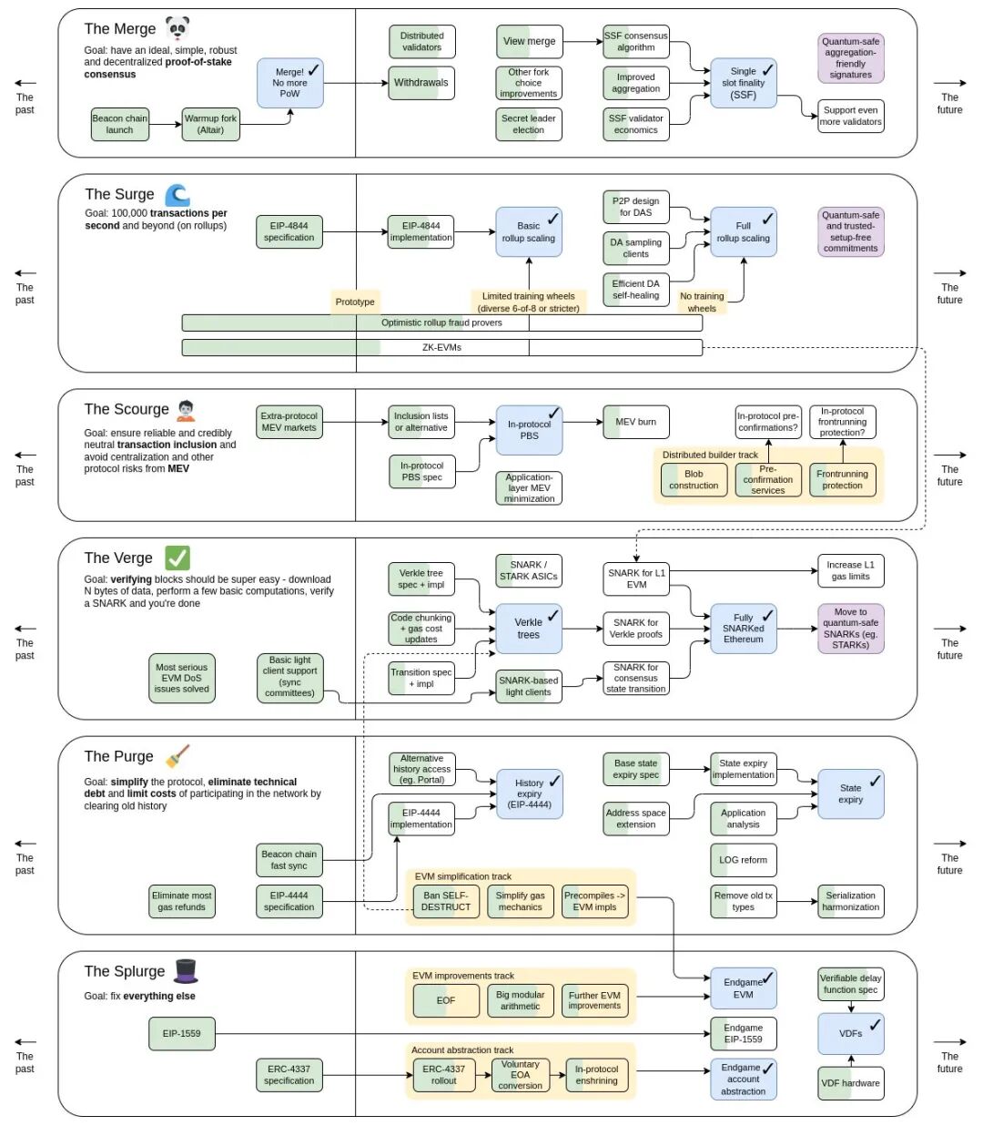
今日、VitalikはEthereumの最新のロードマップを発表しました。これまでの5つの主要なルートに加え、取引審査とMEVリスクの解決を中心にした重要なルート「The Scourge」が新たに追加されました。これにより、Ethereumの今後の発展は主に6つの主要なルートに分かれます。それぞれは、The Merge、The Surge、The Scourge、The Verge、The Purge、The Splurgeです。注目すべきは、これら6つの主要なルートが同時に進行することです。以下に、最新のロードマップに基づいて各主要ルートを簡単に説明します。
The Merge
このルートの主な目標は、分散型で堅牢かつシンプルなPoSコンセンサスメカニズムを構築することです。Ethereumは現在、PoSに成功裏に切り替えられ、今後はネットワークのバリデーターの安全性や零細機能の修正に注力します:
● 信標チェーンの引き出し機能の有効化:現在、EIP-4895の主要な内容として、上海のアップグレード時に展開される準備が進められています。具体的な実施時期については、最新のEthereumコア開発者会議で、開発者たちは数ヶ月内にあいまいに推測することしかできませんでした。
● Distributed Validators(DV):分散型バリデーター技術は、Ethereumのバリデーターの作業を分散ノードのグループに分配することを目的とした技術で、現在の単一マシンでバリデータークライアントを実行する従来の技術に比べて、セキュリティやオンラインの弾力性を向上させることができます。具体的にはDV技術仕様を参照してください。
● Single Secret Leader Election(SSLE):単一秘密リーダー選挙では、現在信標チェーンが採用しているのはSingle Leader Electionで、各スロットで選ばれた提案者が事前に公開されるため、DoS攻撃を受けやすくなっています。このプロセスを暗号化して隠すことで、提案者だけが自分の身元を知り、潜在的なリスクを効果的に軽減できます。
● Single Slot Finality(SSF):単一スロットの最終性では、現在Ethereumのブロックは最終的な確定性を得るために64から95のスロット(約15分)が必要ですが、Vitalikは最終的な確定性の時間を1スロットに短縮する十分な理由があると考えており、より良いユーザー体験を実現します。具体的にはSSFを参照してください。
The Surge
このルートの主な目標は、Rollupを中心にしたスケーリングを推進し、毎秒10万のTPSを実現することです。主に2つの段階に分かれます:
● Rollupの初期スケーリングの実現:EIP4844はEthereumに新しい取引タイプを導入し、この取引タイプは短期間存在するblobデータを持ち、Rollupのコストを10〜100倍削減します。また、初期のOP Rollup詐欺証明やZK-EVMsの補助を組み合わせて初期スケーリングを実現します。
● Rollupの完全なスケーリングの実現:前者の基盤を最適化しながら、データの可用性DAの最適化に重点を置きます。例えば、データ可用性サンプリングのクライアントやP2P設計などです。
The Scourge
このルートの主な目標は、信頼性のある中立的な取引をブロックに組み込むことを確保し、ネットワークの中央集権化やMEV関連のリスクを回避することです。その中での重要なマイルストーンは、プロトコルレベルでブロック提案者と構築者を分離すること、つまりProposer-Builder Separation/PBSを実現することです。
PBSの設計では、ブロック提案者がメモリプールから取引を収集し、ブロック取引情報を含むリストcrListをブロック構築者に渡します。ブロック構築者はMEVを最大化することを目的にcrList内の取引を再配置し、ブロックを構築します。その後、ブロック提案者に対して彼らの入札を提出し、ブロック提案者は最高入札者を有効なブロックとして選択します。
PBSを実現した後、さらにEthereum開発者が提案したSmoothing MEVのプランがあり、これは各バリデーター間で捕獲されるMEVの差を減少させることを目的としています。最終的な目標は、各バリデーターの報酬分布をできるだけ均等に近づけ、プロトコルのコンセンサスの安定性を保証することです。また、潜在的なMEVの消失も考慮されています。
The Verge
このルートの主な目標は、ブロックの検証のハードルを下げることで、2つの重要なマイルストーンチェックポイントを含みます:
● Verkle Trees:Verkleツリーの設計を通じてMerkleツリーを最適化し、バリデーターがすべての状態を保存することなく取引の検証に参加できるようにします。
● Fully SNARKed:SNARKをEthereumプロトコルに全面的に導入します。EVM、Verkle証明、コンセンサス状態の変換などにおいて、量子計算時代においても量子安全なSTARKsに切り替えることができます。
The Purge
このルートの主な目標は、Ethereumプロトコルを簡素化し、技術的負債を排除することです。歴史データを削除することで、バリデーターのネットワーク参加コストを制限し、ノードのストレージ要件を減少させ、全ノードデータの保存が不要になることで、ノードの効率を向上させ、間接的にTPSを向上させます。この中には、主に2つの重要なマイルストーンチェックポイントであるHistory ExpiryとState Expiryが含まれます。このルートは技術的な側面が強いため、ここでは詳細を省略します。
The Splurge
このルートは、アカウント抽象化、EVMの最適化、ランダム数生成スキームVDFなどのいくつかの小さな最適化修正を主に含みます。
関連リンク
DV:
https://github.com/ethereum/distributed-validator-specs
SSF:
https://web3caff.com/zh/archives/38886
Smoothing MEV:
https://ethresear.ch/t/committee-driven-mev-smoothing/10408
Verkle Trees:
https://vitalik.ca/general/2021/06/18/verkle.html















